In risk of Necro posting on this thread, I need clarification of something.
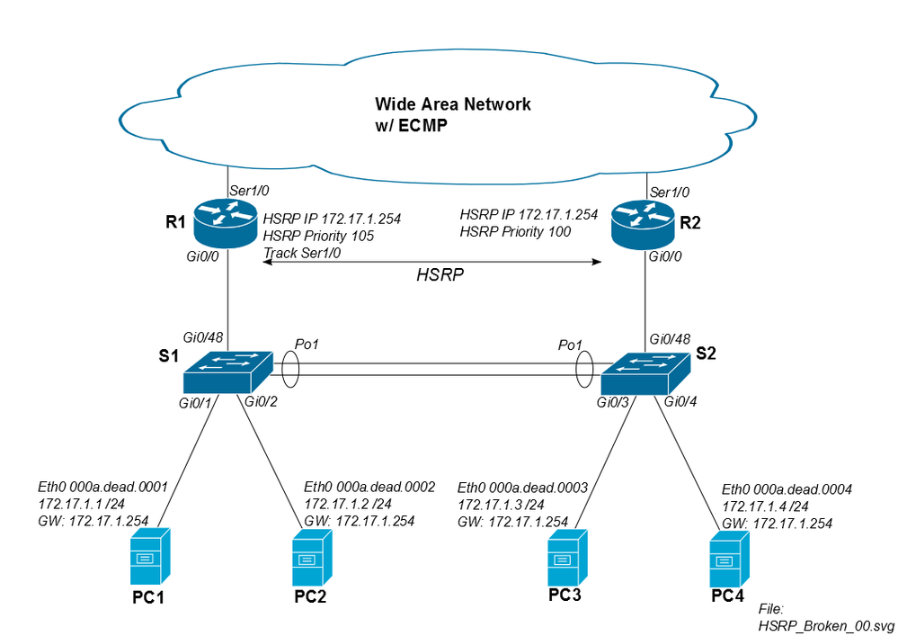
What I am unclear of is if it is possible to use a configuration like below with a singe connection to each MX without using STP
This is a very common HA carrier solution with cisco and other vendors which I am told is not supported by Meraki

To Clarify, Meraki rep and other "Meraki specialists" are claiming that for this design to work there needs to be a full mesh and STP enabled between R1,R2,S1,S2 (The Meraki MX would be in place of the R1 and R2 in this diagram)
So instead of the diagram above with single link between each R1 and R2 there would need to be links from R1 to S1 and S2 and from R2 to S1 and S2 .
I don't understand why in Meraki's VRRP implementation there needs to be a full mesh on the lan side?
In Normal VRRP/HSRP design the heartbeat takes place on the configured subnet, if VRRP heartbeat fails then the backup will become master.
In testing we found this happened for VRRP (the gateway floated over correctly) but the Primary MX still stays active on the WAN side and return traffic from WAN side destined for LAN side arrived on the original primary which no longer "owned" the VRRP gateway.
This immediately seemed like a mis-configured implementation to me but after many meetings and being linked to some articles, it seems that unless the MX is completely dead, the Primary and Warm spare must always be able to heartbeat on VRRP to function correctly.
This goes against my core understanding of VRRP, as I said above I was expecting the MX to be smart enough to fail over the entire MX if a VRRP heartbeat is missed.
Sources
https://documentation.meraki.com/MX/Networks_and_Routing/Routed_HA_Failover_Behavior
https://documentation.meraki.com/MX/Deployment_Guides/MX_Warm_Spare_-_High_Availability_Pair
I would really really really like to talk to someone who understands this mechanic properly as it seems very difficult to find someone who does and it seems like previously meraki used to advise to link the MXs by a dedicated heartbeat cable but that is now been retracted from supported configuration.