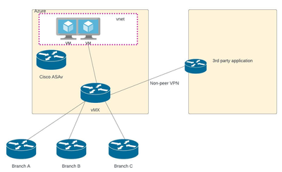
We will replace Cisco CSR1000v with vMX, vMX will be connect to site branches and have some non Meraki VPN peer networks. I have Cisco ASAv in Azure for VPN, we are planning to remove Cisco ASAv and use Meraki client VPN. My question is
1) How client VPN will communicate to 3rd party application that is connected through non-meraki VPN tunnel.(diagram attached) do i need to add routes(static etc)
2) How many users can connect at a time? do we need any additional license for this feature?
