Hello guys
My client used to use a Fortigate wireless solution with a wireless hotspot management platform where users connected to different SSIDs and opened exclusive portals with different login pages on the device to differentiate between employees and guests.
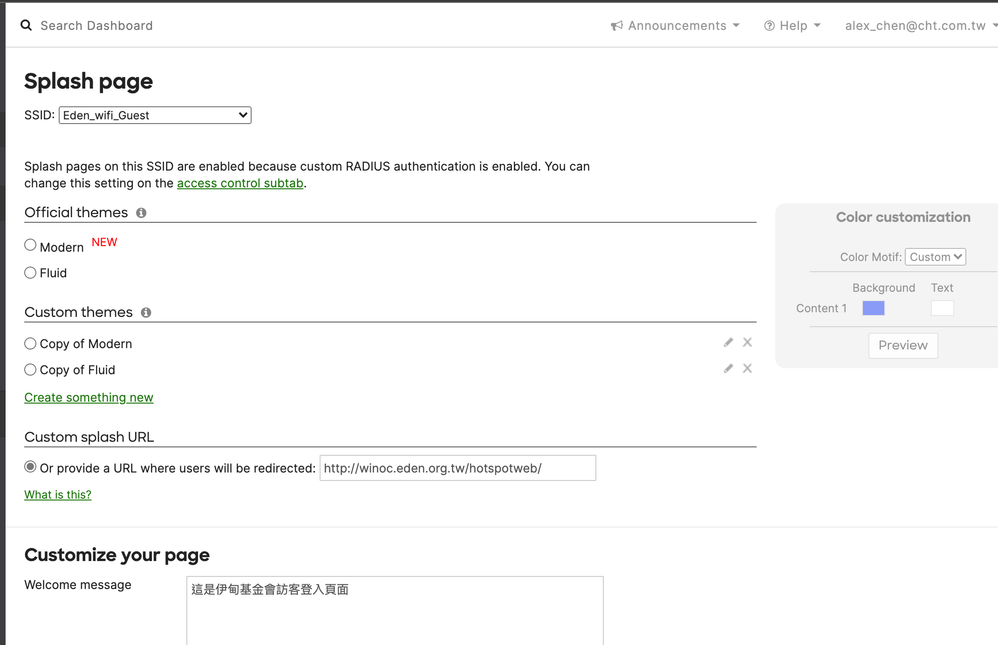
The equipment vendor said the wireless hotspot management platform is to use ssid=Eden_wifi_Guest or ssid=Eden_wifi so that users can see the different captive portal pages
http://192.168.236.98/hotspotweb/?login&post=http://10.188.101.254:1000/fgtauth&magic=03040b8e93b1605b&usermac=6c:94:66:22:a3:49&apmac=08 :5b:0e:e7:ea:3c&apip=10.33.92.101&userip=10.188.101.101&ssid=Eden_wifi_Guest&apname=FP221C3X15006137&bssid=1a:5b:0e:e7:ea:45
However, after I switch to Meraki MR, no matter which SSID I connect to, the captive portal is an employee-only page, and the provider wants me to add ssid=Eden_wifi_Guest or ssid=Eden_wifi to the Meraki link, otherwise their system can't recognize the SSID the user is connected to and then switch to the appropriate authentication page
http://192.168.236.98/HotspotWeb/Logon.aspx?login_url=https%3a%2f%2fn189.network-auth. com%2fsplash%2flogin%3fmauth%3dMMi- KOhSVvb9nYLGqdkqwFonrOl6ggC8xkphbGja2KQGuFJvPtrk5NnTDP14Fv988rIS2UXuuNFAuKt6KSvMiTA19RP0RJrxP0vpLsaAGQUsIbUFsxe81w4bR0AVkdRg2p6KaLDFY3LJgEa9aPEPXt0CpQLPI _COPYBczO37Amd1jg5P7p- hayH1Cw%26continue_url%3dhttps%253A%252F%252Fwww. google.com.tw&continue_url=https%3a%2f%2fwww.google.com.tw&ap_ mac=e0%3acb%3abc%3a30%3a09%3afe&ap_name=&ap_tags=&client_mac=2c%3a8d%3ab1%3ae7%3a3e%3a0c&client_ip=10.188.51.25

meraki customer service directly replied me that this requirement can not be achieved, please have any suggestions for this problem?